Nội dung chi tiết
1.1. Giới Thiệu
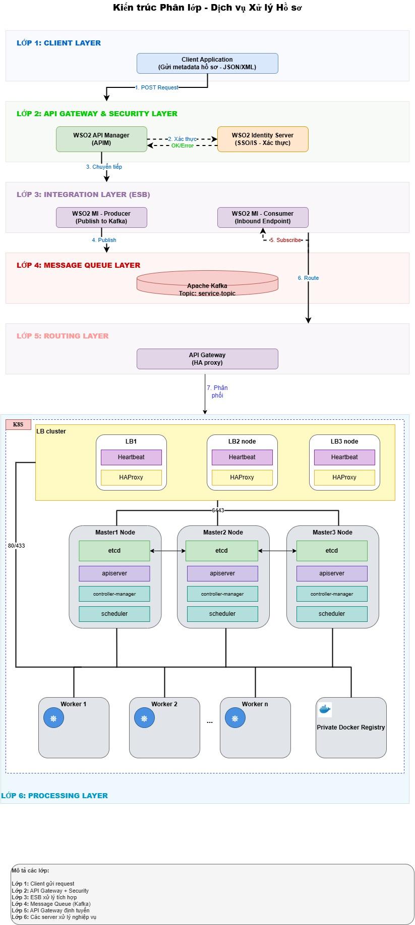
Hệ thống được xây dựng theo mô hình Enterprise Service Bus (ESB) kết hợp API Management (APIM), sử dụng nền tảng LifeESB làm trung gian điều phối giữa Client và các Backend Service. Tích hợp thêm Apache Kafka để xử lý tải lớn theo mô hình bất đồng bộ.
Tên hệ thống: LifeESB APIM: API Manager Message Queue: Apache Kafka (Broker:
hdp-master:9092)
1.2. Sơ Đồ Kiến Trúc Tổng Thể
1.3. Các Thành Phần Chính
1.3.1. APIM — API Manager
Cổng vào duy nhất (Single Entry Point) cho toàn bộ hệ thống.
| Chức năng | Mô tả |
|---|---|
| Xác thực | Kiểm tra JWT / OAuth2 / API Key trước khi vào LifeESB |
| Rate Limiting | Giới hạn số request/giây theo từng API hoặc User |
| Versioning | Quản lý nhiều version API (/v1, /v2) song song |
| Analytics | Theo dõi lưu lượng, latency, error rate |
| Portal | Developer Portal để publish và subscribe API |
1.3.2. LifeESB
Lớp tích hợp trung gian, chịu trách nhiệm điều phối luồng dữ liệu.
| Thành phần | File | Chức năng |
|---|---|---|
| Sync API |
|
Gọi thẳng Backend, Client nhận kết quả ngay |
| Async API |
|
Đẩy vào Kafka, trả phản hồi ngay cho Client |
| Inbound Endpoint |
|
Lắng nghe Kafka, kích hoạt Sequence xử lý |
| Sequence |
|
Logic xử lý message: gọi Backend + phân loại lỗi |
| Error Sequence |
|
Xử lý lỗi Kafka, đẩy vào error_topic |
| Local Entry |
|
Cấu hình kết nối Kafka tái sử dụng |
1.3.3. Apache Kafka
Message Broker xử lý tải lớn và đảm bảo không mất dữ liệu.
| Topic | Mục đích |
|---|---|
test_topic_01 |
Nhận message từ API Producer (đầu vào) |
processed_topic |
Lưu message đã xử lý thành công |
error_topic |
Lưu message lỗi để review thủ công |
1.3.4. Backend Service
REST API xử lý nghiệp vụ thực tế.
| Thông tin | Giá trị |
|---|---|
| Base URL | http://192.168.0.133:8080 |
| Endpoint chính | POST /api/v1/plannings |
| Xác thực | JWT Bearer Token |
| Framework | Spring Boot |
1.4. Hai Mô Hình Dịch Vụ
1.4.1. Đồng Bộ — Synchronous (Direct API)
Client gọi và chờ kết quả từ Backend.
Đặc điểm:
- Client biết ngay kết quả thành công hay thất bại
- Backend bị quá tải → Client bị block, timeout
- Phù hợp: nghiệp vụ cần xác nhận ngay, lượng request vừa phải
Endpoint: POST /plannings-direct
1.4.2. Bất Đồng Bộ — Asynchronous (Kafka)
Client gửi và nhận phản hồi ngay (không chờ Backend xử lý xong).
Đặc điểm:
- Client không bị block dù Backend chậm hoặc quá tải
- Kafka buffer message, đảm bảo không mất dữ liệu
- Phù hợp: tải lớn, xử lý nền, không cần kết quả ngay
Endpoint: POST /kafka-producer
1.5. So Sánh Hai Mô Hình
| Tiêu chí | Đồng bộ (/plannings-direct) |
Bất đồng bộ (/kafka-producer) |
|---|---|---|
| Client chờ | ✅ Chờ kết quả thực | ❌ Nhận success ngay lập tức |
| Khả năng chịu tải | Thấp hơn (Backend block) | Cao (Kafka buffer) |
| Độ trễ | Phụ thuộc Backend | Gần như bằng 0 (phía Client) |
| Đảm bảo dữ liệu | Ghi ngay hoặc lỗi ngay | Kafka lưu, retry nếu fail |
| Xử lý lỗi | faultSequence → trả ngay |
error_topic → review sau |
| Phù hợp | Tải vừa, cần confirm | Tải lớn, xử lý nền |
| Timeout | 15 giây | Không (Kafka giữ message) |
1.6. Nguyên Tắc Kiến Trúc
- Single Entry Point: Mọi request đi qua APIM, không gọi thẳng LifeESB từ ngoài.
- Stateless Mediator: LifeESB không lưu trạng thái — toàn bộ state trong Kafka hoặc Backend DB.
- Error Isolation: Lỗi phải được bắt trong Sequence, không để lỗi raw thoát ra ngoài.
- Dead Letter Pattern: Message lỗi luôn được chuyển vào
error_topic, không bao giờ bị drop. - Observability: Mọi bước xử lý đều có
log level="custom"để trace theo luồng.
1.7. Môi Trường Triển Khai
| Thành phần | Host / Port | Ghi chú |
|---|---|---|
| LifeESB | 192.168.0.167:8290 |
HTTP endpoint |
| LifeESB Management | 192.168.0.167:9201 |
Deploy CAR file |
| Kafka Broker | hdp-master:9092 |
PLAINTEXT |
| Backend API | 192.168.0.133:8080 |
Spring Boot |
📸 [Ảnh minh họa] — LifeESB Dashboard sau khi deploy
📸 [Ảnh minh họa] — Kafka UI / Kafka Manager hiển thị các topic



Không có bình luận nào để hiển thị
Không có bình luận nào để hiển thị